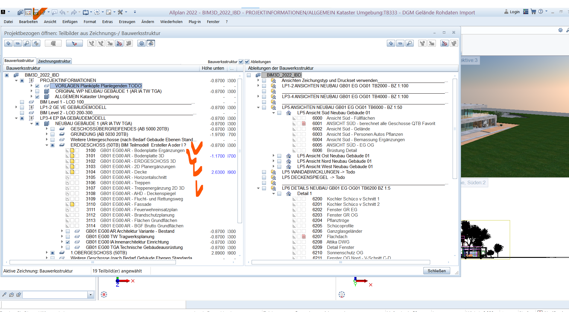
Im Normalfall arbeitet man mit ALLPLAN in den Bauwerkstruktur, diese öffnet man mit projektbezogen öffnen:

Die Vorteile bestehen in der gemeinsamen Projektarbeit auf unterschiedlichen zu öffnenden Dateien (Teilbilder):

Vorzustellen ist die Bauwerkstruktur von ALLPLAN, wie wenn man z.B. Singlefiles (wie DXF, DOC, etc) gemeinsam öffnen könnte und gleichzeitig auch alle ändern, ohne diese einzeln zu öffnen und in Reihe nacheinander bearbeiten müsste. Das ist der Vorteil des Multifile ALLPLAN BIM System.
Zusätzlich gibt es aber auch die Möglichkeit einzelne Dateien sogenannte NDW, die evtl. durch Planungspartner versendet werden zu öffnen:

Es stehen auch weiter mehrere Möglichkeiten zur Verfügung, um NDW-Dateien (/ NPL-Dateien) zu öffnen. Welche Möglichkeiten Ihnen tatsächlich zur Verfügung stehen, hängt aber von der verwendeten Lizenz ab. Folgende Möglichkeiten stehen zur Verfügung, um NDW-Dateien bzw. NPL-Dateien zu öffnen:
- Ziehen Sie die Datei mit Drag&Drop aus dem Windows Explorer auf ein geöffnetes Allplan Fenster. Hinweis: Je nachdem ob Sie eine NDW-Datei oder eine NPL-Datei auf das Allplan Fenster ziehen, wechselt Allplan automatisch in den richtigen Bearbeitungsmodus (Dokumentbearbeitung bzw. Planbearbeitung).
- Doppelklicken Sie auf die Datei. Falls Allplan noch nicht gestartet war, wird dadurch Allplan gestartet.
- Klicken Sie auf das Allplan Symbol und dann auf Öffnen…
Nun erscheint das NDW Singlefile als neues Fenster mit einem anderen Hintergrundfarbe (hier grau) und ist es farblich damit kenntlich gemacht, dass es nicht zur Projektstruktur gehört (zumindest bisher) :

Jederzeit kann ich per copy/paste den Inhalt kopieren und auf ein beliebiges Teilbild in seiner Projektstruktur kopieren.
Schliessen des NDW:
Einfach im Fenster rechts oben auf schliessen, windowstypisch.
Speichern des NDW (mit Kopie speichern unter):
Es stehen mehrere Möglichkeiten zur Verfügung, um ein oder mehrere Teilbilder als NDW-Dateien zu speichern. Welche Möglichkeiten Ihnen tatsächlich zur Verfügung stehen, hängt aber von der verwendeten Lizenz ab. Kopie speichern unter (Aufruf) Mit dieser Funktion speichern Sie eine Kopie des aktiven Teilbilds als NDW-Datei der aktuellen Version 2020/21 bzw. im Format 2020 oder 2019.
Bei der Verwendung von NDW-Dateien in Allplan gibt folglich folgende Einschränkungen:
- NDW-Dateien können nicht wie Teilbilder in einer Zeichnung oder einem Projekt verwaltet werden. Sie werden stets als einzelnes Dokument (SingleFile) in einem separaten Fenster geöffnet, deswegen gibt es auch nicht die Möglichkeit, NDW-Dateien in den Hintergrund zu legen.
- Fazit:
Für einen Austausch kann das interessant sein oder Inhalte aus einem NDW raus zu kopieren, etc. Aber grundsätzlich empfehlen wir die verwendung der Projektstrukur aus Gründen der sicheren Datenstruktur, Backupmechanismen und auch Ordnung des Projektes.
Weitere Blogs zu NDW:
Ich hoffe wir konnten Euch weiterhelfen, für weitere Fragen oder auch Bestellungen könnt Ihr Euch selbstverständlich gerne wieder an uns wenden.
Viel Spass mit Allplan wünscht Euch Dipl.-Ing. (FH) Frank Will
Antwort:
