Schlagwort-Archive: WGM

Layer Rechteset grau gesperrt für Benutzer

Allplan CAD Lösung

Situation:

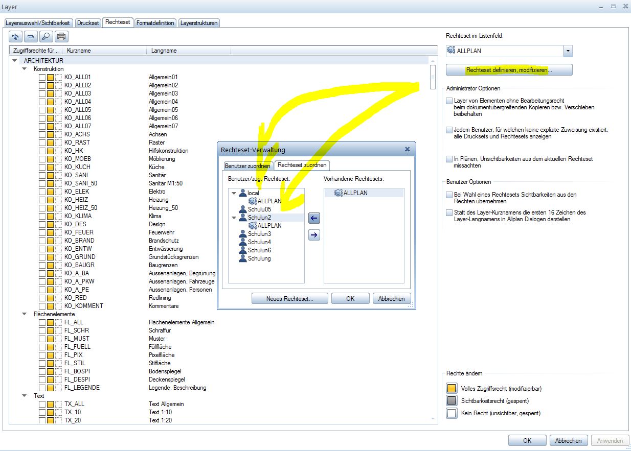
An PC 1 und 2 – beide Projekteigentümer in diesem Projekt – sollen in der Workgroup Layer Rechte an Benutzer zugewiesen werden:

Als Projekteigentümer habe ich jeweils an einem der beiden PC folgende Möglichkeit: Eingabe hier am PC 1:

Rechteset definieren Benutzer

Rechteset definieren Benutzer

Am anderen PC 2 kommt dann die Meldung, falls Sie nicht unterdrückt wurde:

Meldung Layereinstellungen PC 2

Meldung Layereinstellungen PC 2

Was bedeutet, das am PC  2 diese Funktion gesperrt sprich gegraut ist:

Rechteset grau

Rechteset grau

Und das solange, bis am PC 1 der Mitarbeiter aus der Funktion der Rechtevergabe raus geht, dann kann man als Projekteigentümer auch am PC 2 wieder die Rechte ändern.

Weitere Infos findet Ihr hier:

Rechtevergabe Benutzer Workgroupmanager

Ich hoffe wir konnten  Euch weiterhelfen, für weitere Fragen oder auch Bestellungen könnt Ihr Euch selbstverständlich gerne wieder an uns wenden.

Viel Spass mit Allplan wünscht Euch Dipl.-Ing. (FH) Frank Will

Workgroupmanager Allplan gemischt mit Lokaler Datenablage?

Allplan CAD Lösung

Workgroupmanager Allplan gemischt mit Lokaler Datenablage? Geht das, auf den gleichen Datenpfad zuzugreifen bzw. die Daten abzulegen?

Vorab :

Oohne WGM kann nur abwechselnd in den Projekten gearbeitet werden (als Viewer kann man exportieren und drucken ist also das gleiche vom Zugriff her auf die Teilbilder). Wenn ein Benutzer in ein Projekt geht wird eine LCK Datei geschrieben und wenn ein weiterer Benutzer dieses Projekt öffnen will, dann bekommt er die Meldung Projekt in Benutzung weil die LCK Datei gelesen wird.  Also eine Art Schutz! Ob dieser Benutzer mit Viewer oder mit einer Lizenz Allplan gestartet hat ist völlig egal und sollte keine Rolle spielen.

Beispiel: Ihr habt insgesamt 4 Lizenzen samt WGM und Lizenzserver. Nun wollt Ihr 2 Arbeitsplätze  Architektur mit Workgroupmanager (weil Ihr nur zu zweit an einem Projekt arbeitet) und 2 Arbeitsplätze Architektur ohne WGM, weil diese Arbeitsplätze alleine Ihre Projekte bearbeiten, aber die Projekte auf einen einheitlichen Datenpfad gelegt werden sollen.

Das ist nicht möglich und es hat jetzt auch nichts mit dem Lizenzserver zu tun, sondern es geht um die Daten bzw. Projektablage. Da kann man im Netzwerk defintiv nicht mischen. Der Grund hierfür ist Projekt.dat , welche für die Inhalte und Organisation der Projekte verantworlich ist.

Bei der WGM Installation liegt die Projekt.dat im /NET / Verzeichniss und bei der normalen Datenablage im /PRJ / Verzeichniss. Wenn alle 4 Rechner die gleiche gemeinsame Datenablage nutzen und auf dem gleichen zentralen Dateiablageordner zugreifen, dann muss der WGM bei allen 4 Arbeitsplätzen installiert werden. (oder alle arbeiten ohne WGM)

Eine mögliche theoretische Ausnahme wäre, wenn man getrennt installiert. D. h. 2 Arbeitsplätze  z.B die Datenablage Server/Daten/AllplanWGM (mit WGM) und die anderen zwei Server/Daten/AllplanohneWGM.

NACHTEIL: Die verschiedenen User aber untereinander die Projekte nicht und müssen immer über Datensicherung die Projekte hin und hertauschen wenn die anderen mal damit arbeiten soll.

Fazit: Es ist bei allen WGM Installationen immer so, dass immer alle User alle Projekte sehen sollen und dass setzt auf jeden Fall für alle die Installation des WGM voraus.

Ich hoffe, mit diesen Informationen  konnte ich Euch weiterhelfen, für weitere Fragen oder auch Bestellungen könnt Ihr Euch selbstverständlich gerne wieder an uns wenden.Viel Spass mit Allplan wünscht Euch
Dipl.-Ing. (FH) Frank Will